Strata賦能的汽車LED尾燈方案
發布時間:2020-12-18 來源:Will Abdeh 責任編輯:wenwei
【導讀】如今,全球汽車行業看到在大多數汽車照明應用中使用LED照明的好處和價值。LED的高能效、使用壽命長、低輻射熱、高可靠性和高流明密度等特性,使其成為一種很有吸引力的技術。
安森美半導體的Strata賦能的汽車LED尾燈評估套件在Strata Development Studio中提供了一個易於使用的平台,來幫助評估這關鍵汽車應用中的LED係統。
新的評估套件基於可由I2C控製的12通道60 mA LED線性電流驅動器NCV7685,具有以下功能:12個獨立控製的脈寬調製(PWM)通道、可變PWM頻率、通過單個電阻器的電流設定值和LED 診斷。
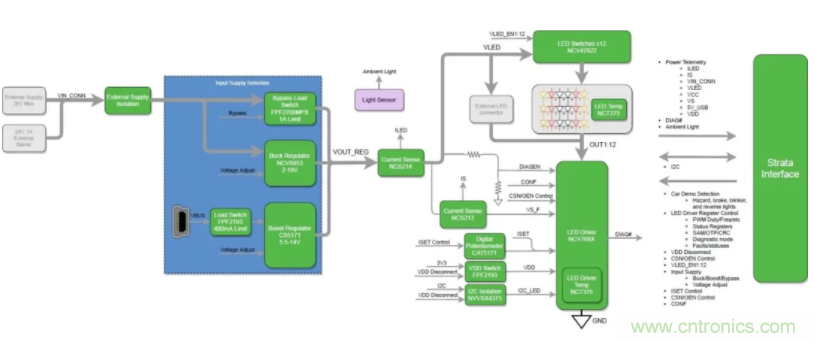
該方案以安森美半導體的其他關鍵器件為亮點,如CAT5171數字電位器,FPF2193負載開關,NCV47822雙高邊開關,FPF2700可調限流負載開關,NCV8853降壓控製器,NCV5173升壓調節器,NCT375溫度傳感器和NCS214R電流檢測放大器。

圖1:框圖
讓我們演示Strata賦能的汽車LED尾燈評估套件。
● 首先,下載並安裝Strata Developer Studio。
● 然後,將套件隨附的微型USB電纜從開發板上插入運行Strata的PC。
● 連接後,將自動檢測該板,並通過單擊“打開平台控件”按鈕立即訪問控製用戶界麵(UI)。控件UI中的導航選項卡易於使用,旨在提供完整的評估體驗。
左側的第一個選項卡是“汽車演示模式”。選中後,將自動啟用它以模擬普通汽車的尾燈和前燈。默認配置以每分鍾左右方向指示燈均閃爍80次來顯示汽車危險指示燈。
可以使用用戶界麵右側的可單擊控件來配置刹車燈,倒車燈,閃光燈和行車燈。必須禁用危險,使用左右閃光燈控件。
以易於使用和直觀的用戶界麵,“ LED控製”選項卡可通過直接控製LED驅動器的I2C寄存器、PWN來全麵控製12個LED通道。
“電源”選項卡控製輸入電源以及評估板上各種電流、電壓和溫度遙測的讀數。默認電源配置使用USB VBUS的可調輸出升壓轉換器,LED電源的最大功率限製為約2 W。
可以通過香蕉插頭或桶形連接器連接外部電源,以實現更高的功率運行。LED串電壓由板載升壓或降壓電源提供或直接從外部香蕉/桶形連接器提供。
“SAM(獨立模式),OTP(一次性編程)和CRC(循環冗餘校驗)”選項卡可通過使用NCV7685來訪問SAM和OTP寄存器,而無需微控製器通過I2C通訊來配置LED驅動器。I2C地址和CRC也可以設置為非默認值。

圖2:平台控製界麵
平台的完整資料如原理圖、布板、框圖、用戶指南、測試報告、數據表等都在Strata Developer Studio中的“文檔”選項卡下。

圖3:平台文檔
Strata賦能的汽車LED尾燈評估套件提供測試、測量和控製LED車輛照明中的各種關鍵設計參數的全麵的評估經驗,以幫助設計工程師確定該方案是否兼容並完全適合其汽車照明應用。
該汽車LED尾燈方案適用於以下領域:儀表盤、組合尾燈(RCL)、日間行車燈(DRL)、霧燈、中央高位停車燈(CHMSL)陣列、轉向信號燈和其他外部調製應用。
免責聲明:本文為轉載文章,轉載此文目的在於傳遞更多信息,版權歸原作者所有。本文所用視頻、圖片、文字如涉及作品版權問題,請聯係小編進行處理。
推薦閱讀:
特別推薦
- 噪聲中提取真值!瑞盟科技推出MSA2240電流檢測芯片賦能多元高端測量場景
- 10MHz高頻運行!氮矽科技發布集成驅動GaN芯片,助力電源能效再攀新高
- 失真度僅0.002%!力芯微推出超低內阻、超低失真4PST模擬開關
- 一“芯”雙電!聖邦微電子發布雙輸出電源芯片,簡化AFE與音頻設計
- 一機適配萬端:金升陽推出1200W可編程電源,賦能高端裝備製造
技術文章更多>>
- 貿澤EIT係列新一期,探索AI如何重塑日常科技與用戶體驗
- 算力爆發遇上電源革新,大聯大世平集團攜手晶豐明源線上研討會解鎖應用落地
- 創新不止,創芯不已:第六屆ICDIA創芯展8月南京盛大啟幕!
- AI時代,為什麼存儲基礎設施的可靠性決定數據中心的經濟效益
- 矽典微ONELAB開發係列:為毫米波算法開發者打造的全棧工具鏈
技術白皮書下載更多>>
- 車規與基於V2X的車輛協同主動避撞技術展望
- 數字隔離助力新能源汽車安全隔離的新挑戰
- 汽車模塊拋負載的解決方案
- 車用連接器的安全創新應用
- Melexis Actuators Business Unit
- Position / Current Sensors - Triaxis Hall
熱門搜索
Future
GFIVE
GPS
GPU
Harting
HDMI
HDMI連接器
HD監控
HID燈
I/O處理器
IC
IC插座
IDT
IGBT
in-cell
Intersil
IP監控
iWatt
Keithley
Kemet
Knowles
Lattice
LCD
LCD模組
LCR測試儀
lc振蕩器
Lecroy
LED
LED保護元件
LED背光


